When ROHM Semiconductor recently release a speaker amplifier IC, one of the touted features of the devices was its AEC-Q100 qualification. "Qualification under the automotive reliability standard AEC-Q100 and support for high-temperature operation up to 105℃ enable stable voice output . . . even under severe conditions," the press release explains.
But what exactly does AEC-Q100 entail for design engineers, especially those working in the automotive sector?

AEC-Q100 primarily applies to packaged ICs. Image used courtesy of the Automotive Electronics Council
Navigating the automotive industry as an electrical engineer means adhering to industry standards. One key standard for automotive designers is AEC-Q100 compliance, as defined by the Automotive Electronics Council.
Electrical components for vehicles are subjected to plenty of stress and operate under dynamic conditions. To this end, AEC’s qualification, which primarily applies to packaged ICs, is centered on both reliability and longevity. Stress testing in the design phase, in turn, births stronger, more-predictable automotive systems.
AEC-Q100’s Background
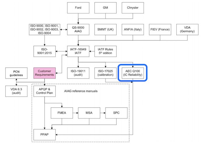
The Automotive Electronics Council was founded by Chrysler, Ford, and General Motors to form common quality standards for electrical components. The AEC-Q100 standard serves as a crucial guideline for parts suppliers in the automotive sector. AEC still reminds manufacturers to respect their in-house QC policies in conjunction with their qualifications. The council also includes major automotive and semiconductor suppliers, according to Richard Oshiro, Monolithic Power Systems' director of automotive quality management systems.

Background of the automotive ecosystem. Image used courtesy of Richard Oshiro, MPS
AEC-Q100 has seen numerous revisions since its debut. The current version, Revision H, was created in 2014—predating Revision J’s imminent 2020 release. Each revision updates AEC’s policies in lockstep with the automotive industry’s evolution.
Testing Standards
Separate standards exist for both active and passive components—plus multi-chip modules (MCMs). There are longstanding sub-qualifications within Q100, defining stress testing and other assessments. These include:
- Q100-001: Wire Bond Shear Test
- Q100-002: Human Body Model Electrostatic Discharge Test
- Q100-004: IC Latch-Up Test
- Q100-005: Non-Volatile Memory Program/Erase Endurance, Data Retention, and Operational Life Test
- Q100-007: Fault Simulation and Test Grading
- Q100-008: Early Life Failure Rate
- Q100-009: Electrical Distribution Assessment
- Q100-010: Solder Ball Shear Test
- Q100-011: Charged Device Model (CDM) Electrostatic Discharge Test (New)
- Q100-012: Short Circuit Reliability Characterization of Smart Power Devices for 12V Systems
You may have noticed some missing members on that list. The AEC decommissioned both 003 and 006. Decommissioning can occur as automotive standards change and as AEC develops newer tests.
These tests measure the strength, safety, reliability, and overall viability of ICs. Each test has failure criteria and acceptance criteria.
Just like with AEC-Q100 as a whole, each subtest is revised periodically. Manufacturers must stay abreast of these changes to remain compliant. Occasionally, revisions mainly consist of small wording changes and reorganization.
Temperature Qualifications
Temperature is one of the biggest factors in AEC compliance. In fact, Oshiro explains that there are four different grades under the Q100 specification:
- Grade 0: -40°C to 150°C
- Grade 1: -40°C to 125°C
- Grade 2: -40°C to 105°C
- Grade 3: -40°C to 85°C
These denote operating ranges for packaged ICs. Different applications will require components at different grades, so designers must plan accordingly.
Why Does This AEC-Q100 Matter?
Reliability has always been a central topic in the automotive space. Consumers often expect to keep their cars for over 10 years. That means crucial electrical components must remain functional to reduce on-road incidents and lifetime ownership costs.
This standard also matters because of the snowball effect of one defective IC. If gone unnoticed, this component can lead to thousands of defective vehicles that must be recalled.

Example of why AEC-Q100 matters. Image used courtesy of Richard Oshiro, MPS
That legwork begins with suppliers and their engineering teams. Accordingly, automakers must vet these suppliers to ensure compliant electrical components are used.
The automotive realm is always changing, and AEC-Q100’s own changes mirror these trends. These standards also ensure that components mesh well together. According to a Qorvo article on the affordances of AEC-Q100, semiconductors power numerous systems within automobiles, all of which should operate in harmony—driven by certified parts:
- Power train
- Infotainment
- Networking
- Electronic systems
- Comfort and control
- Chassis
- Safety mechanisms
There’s a lot riding on IC dependability, and engineers have a part to play in product selection that could have major consequences later on.
Have certain component standards like AEC-Q100 ever been a stumbling block in the product development cycle? Or did it simplify your pool of options? Share your experiences in the comments below.
